Kur bëhet fjalë për performancën e një faqeje WordPress, databaza luan një rol thelbësor. Një databazë e optimizuar mirë mund të reduktojë ndjeshëm kohën e ngarkimit të faqeve, të përmirësojë përvojën e përdoruesit dhe të ulë ngarkesën e serverit. Kjo përkthehet në përgjigje më të shpejta, shfletim më të lehtë dhe besueshmëri më të lartë për faqen tuaj, duke e bërë atë më tërheqëse për vizitorët dhe për motorët e kërkimit.
Në këtë artikull, do të shqyrtojmë një seri hapash praktikë për të optimizuar databazën e WordPress, nga kuptimi i strukturës së saj, deri te pastrimi i të dhënave të panevojshme, indeksimi i tabelave, optimizimi i databaze query të personalizuara dhe madje edhe kalimi në një sistem më efikas për përdoruesit më të avancuar. Duke ndjekur këto strategji, do të jeni në gjendje të përmirësoni performancën e databazës tuaj dhe të mbani faqen tuaj në shpejtësi maksimale.
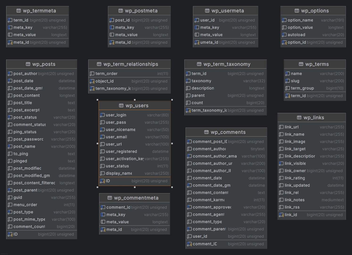
1. Kuptimi i Strukturës së Databazës së WordPress
WordPress mbështetet në një databazë MySQL (ose MariaDB) për të ruajtur gjithçka, nga përmbajtja e postimeve dhe të dhënat e përdoruesve, deri te cilësimet e plugins dhe opsionet e temës. Në mënyrë të paracaktuar, WordPress instalon 12 tabela për të ruajtur gjithë këtë informacion të rëndësishëm:
- wp_posts: Ruajtës i të gjitha llojeve të postimeve, përfshirë faqet, postimet dhe versionet e ruajtura.
- wp_postmeta: Përmban metadatën që lidhet me postimet.
- wp_users: Mban informacionin e përdoruesve.
- wp_usermeta: Ruajtës i metadatës shtesë për përdoruesit.
- wp_terms, wp_termmeta, wp_term_taxonomy dhe wp_term_relationships: Këto tabela menaxhojnë kategoritë, etiketat dhe taksonomitë e tjera.
- wp_comments dhe wp_commentmeta: Përmbajnë të dhënat lidhur me komentet dhe metadatat e tyre.
- wp_options: Ruajtës i cilësimeve dhe opsioneve të faqes.
- wp_links: Përdoret për blogroll (më pak e zakonshme sot por ende pjesë e strukturës).
Kuptimi i rolit të secilës tabelë ju lejon të përqendroni përpjekjet e optimizimit më me efikasitet. Për shembull, nëse vëreni ngadalësi gjatë përditësimeve të postimeve ose me komente të shumta, mund të përqendroheni në pastrimin ose indeksimin e tabelave përkatëse (si wp_posts ose wp_comments).
Duke rishikuar dhe mirëmbajtur rregullisht këto tabela, mund të minimizoni grumbullimin e të dhënave të panevojshme, të parandaloni mbushjen e databazës dhe të përmirësoni performancën e query-ve në gjithë faqen.
2. Pastrim i Rregullt i Databazës
Me kalimin e kohës, databaza e WordPress grumbullon të dhëna të panevojshme që mund të ngadalësojnë performancën e faqes tuaj. Pastrimi i rregullt ndihmon në ruajtjen e efikasitetit të databazës dhe parandalon grumbullimin e të dhënave të tepërta. Disa nga elementet e zakonshme që kontribuojnë në mbushjen e databazës janë:
- Versionet e Postimeve: Çdo herë që modifikoni një postim, WordPress ruan një version të tij, gjë që mund të grumbullohet shpejt në faqe aktive.
- Spam dhe Komente në Kosh: Nëse merrni shumë komente, spam dhe komente të fshira mund të zënë hapësirë të konsiderueshme.
- Transients: Të dhëna të përkohshme të cache, të quajtura transients, ruhen në tabelën
wp_optionsdhe mund të qëndrojnë edhe kur nuk janë më të nevojshme. - Meta e Postimeve të Paqëndrueshme: Metadata që nuk ka më lidhje me ndonjë post ekzistues për shkak të përmbajtjes së fshirë, gjë që mund të krijojë të dhëna të panevojshme.
Pastrimi Manual i Databazës për Meta të Panevojshme dhe Mbetje të Tjera
Edhe pse plugins e bëjnë më të lehtë pastrimin e databazës, ndonjëherë mund të keni nevojë për një pastrim manual për të hequr të dhëna specifike të panevojshme, si metadata e postimeve e lidhur me postimet e fshira. Ja një komandë e thjeshtë SQL që mund të përdorni për të pastruar meta të paqëndrueshme direkt në databazë:
DELETE FROM wp_postmeta
WHERE post_id NOT IN (SELECT ID FROM wp_posts);
Kjo query fshin të gjitha hyrjet në tabelën wp_postmeta që nuk kanë një postim të lidhur në tabelën wp_posts. Gjithmonë sigurohuni që të keni një backup të plotë të databazës para se të ekzekutoni komanda SQL, pasi ndryshimet janë të pakthyeshme.
Njësoj, këtu është një query për të hequr hyrjet e meta të komenteve të paqëndrueshme:
DELETE FROM wp_commentmeta
WHERE comment_id NOT IN (SELECT comment_ID FROM wp_comments);
Kjo komandë heq çdo hyrje wp_commentmeta që nuk ka komente të lidhura, duke pastruar më shumë të dhëna të panevojshme dhe duke zvogëluar madhësinë e databazës.
Zgjidhje të Automatizuara për Pastrim të Databazës
Përdorimi i plugins është një opsion më i sigurt dhe më i thjeshtë për shumicën e përdoruesve. Këtu janë dy plugins të njohura që mund të ndihmojnë në automatizimin e pastrimit të databazës:
WP-Optimize
WP-Optimize është një mjet i fuqishëm për pastrimin dhe optimizimin e databazës. Ai ju lejon të planifikoni pastrimet dhe përfshin opsione për të hequr versionet e postimeve, komentet e spam-it, transients të skaduara dhe meta të paqëndrueshme.
Kufizimet: Tregohuni të kujdesshëm me pastrimet automatike, veçanërisht për transients, pasi disa plugins mund të mbështeten te to për ruajtjen e përkohshme të të dhënave. Gjithmonë shqyrtoni artikujt para fshirjes.
WP-Sweep
WP-Sweep ofron funksionalitet të ngjashëm, duke u përqendruar në një qasje më gjithëpërfshirëse për pastrimin e databazës. Ai heq metadatat e paqëndrueshme, versionet dhe të dhënat e dyfishuara.
Kufizimet: WP-Sweep nuk përfshin opsione për planifikim, kështu që duhet ta ekzekutoni manualisht sa herë që dëshironi të pastroni databazën.
Këto plugins janë efikase për mirëmbajtje të rregullt, por mos harroni të backup databazën tuaj përpara se të kryeni pastrim ose të ekzekutoni komanda manuale SQL, pasi ndryshimet janë të pakthyeshme.
3. Indeksimi i Tabelave të Databazës për Query më të Shpejtë
Indeksimi është një mënyrë e fuqishme për të përshpejtuar databaze query duke e bërë më të lehtë për MySQL që të gjejë rreshtat në një tabelë. Kur një tabelë është e indeksuar, databaza mund të gjejë informacionin më shpejt, gjë që është veçanërisht e dobishme për faqet me trafik të lartë dhe databaza të mëdha.
Me parazgjedhje, tabelat e WordPress janë të indeksuara në fusha të zakonshme si ID, por shtimi i indekseve shtesë në fusha që kërkohen shpesh mund të japë një përmirësim të performancës. Kini parasysh se ndërsa indekset përmirësojnë shpejtësinë e leximit, ato gjithashtu mund të rrisin madhësinë e databazës dhe të ngadalësojnë pak operacionet e shkrimit. Përdorni ato me maturi në fushat që kërkohen shpesh por nuk përditësohen shpesh.
Shtimi i një Indeksi në një Tabelë Databaze
Le të themi se keni një query të personalizuar që kërkon shpesh për post_type në tabelën wp_posts. Shtimi i një indeksi në këtë fushë mund të përmirësojë performancën e query-së. Ja një komandë e thjeshtë SQL për shtimin e një indeksi:
ALTER TABLE wp_posts
ADD INDEX idx_post_type (post_type);
Kjo komandë shton një indeks të quajtur idx_post_type në kolonën post_type në tabelën wp_posts. Mund ta modifikoni këtë komandë për të shtuar indekse në fusha të tjera që kërkohen shpesh, sipas nevojave të faqes tuaj.
Kontrollimi i Indekseve në një Tabelë
Për të parë indeksimet ekzistuese në një tabelë, mund të përdorni komandën e mëposhtme SQL:
SHOW INDEX FROM wp_posts;
Kjo komandë do të shfaqë një listë të indekseve në tabelën wp_posts, përfshirë kolonat me të cilat janë të lidhura. Është praktikë e mirë të rishikoni indeksimet herë pas here për të shmangur shtimin e atyre të panevojshme që mund të ndikojnë në performancë.
Kujtoni se shtimi i indekseve kërkon akses të drejtpërdrejtë në databazë, kështu që veproni me kujdes dhe gjithmonë backup databazën përpara se të bëni ndryshime. Jo çdo fushë përfiton nga indeksimi, kështu që përqendrohuni në fushat që kërkohen shpesh në query-të dhe shmangni indeksimin e tepërt.
4. Optimizimi i Query-ve në Kod të Personalizuar
Query-të e databazës efikase janë thelbësore për të mbajtur faqen tuaj të përgjegjshme, veçanërisht kur zhvilloni tema ose plugins të personalizuar. Query-të e shkruara keq mund të shtojnë ngarkesë të konsiderueshme në databazë dhe të ngadalësojnë kohën e ngarkimit të faqeve. Ja disa praktika të mira për të mbajtur query-të tuaja të personalizuara të optimizuara:
1. Minimizo Thirrjet WP_Query
Edhe pse WP_Query është një mënyrë e fuqishme për të kërkuar postime dhe përmbajtje të tjera, thirrjet e tepërta ose të panevojshme mund të mbingarkojnë databazën tuaj. Mundohuni të kufizoni përdorimin e WP_Query vetëm për rastet esenciale dhe konsideroni përdorimin e funksioneve ekzistuese të WordPress si get_posts() ose get_pages() për query më të thjeshta.
2. Shmangni Përdorimin e SELECT * në Query
Përdorimi i SELECT * rikthen të gjitha kolonat në një tabelë, gjë që mund të jetë joefikase. Në vend të kësaj, specifikoni vetëm fushat që ju nevojiten. Për shembull, nëse ju nevojiten vetëm titulli dhe data e postimit, shkruani:
SELECT post_title, post_date
FROM wp_posts
WHERE post_type = 'post'
AND post_status = 'publish';
Kjo qasje minimizon sasinë e të dhënave që përpunohen dhe transferohen, duke përshpejtuar query-n.
3. Përdorni Caching të Transient për Query-të që Ekzekutohen Shpesh
Nëse keni query të personalizuara që ekzekutohen shpesh (p.sh., postime të njohura ose produkte të fundit), konsideroni ruajtjen e rezultateve të tyre duke përdorur transients të WordPress. Transients ruajnë rezultatet e query-të përkohësisht, duke reduktuar nevojën për t’i ri-ekzekutuar query-n në çdo ngarkim të faqes. Ja një shembull i thjeshtë:
// Kontrollo nëse ekzistojnë të dhëna në cache
$popular_posts = sajdoko_get_transient( 'popular_posts' );
if ( false === $popular_posts ) {
// Ekzekuto query-n nëse nuk ka të dhëna të ruajtura në cache
$query_args = array(
'post_type' => 'post',
'orderby' => 'comment_count',
'posts_per_page' => 5,
);
$query = new WP_Query( $query_args );
// Ruaj rezultatet e query-së në transient për 12 orë
sajdoko_set_transient( 'popular_posts', $query->posts, 12 * HOUR_IN_SECONDS );
$popular_posts = $query->posts;
}
// Përdor $popular_posts sipas nevojës
Në këtë shembull, query popular_posts ruhet në një transient, duke reduktuar ngarkesën e databazës për 12 orë. Rregulloni kohëzgjatjen e caching bazuar në sa shpesh duhet të përditësohen të dhënat.
4. Përdorni prepare() për Query të Sigurta dhe Efikase
Kur shkruani query SQL të personalizuara, përdorni $wpdb->prepare() për të pastruar inputet dhe për të shmangur rreziqet e injektimit SQL. Ja një shembull:
global $wpdb;
$search_term = 'WordPress';
$query = $wpdb->prepare(
"SELECT post_title
FROM wp_posts
WHERE post_title LIKE %s
AND post_status = %s",
'%' . $wpdb->esc_like( $search_term ) . '%', 'publish'
);
$results = $wpdb->get_results( $query );
Kjo qasje siguron që query-të tuaja janë si të sigurta ashtu edhe efikase, duke reduktuar ngarkesën e databazës dhe duke mbrojtur kundër rreziqeve të injektimit SQL.
Duke zbatuar këto praktika, mund të krijoni kod të personalizuar që ndërvepron me databazën më efikasitet, duke rezultuar në një faqe WordPress më të shpejtë dhe më të besueshme.
5. Përdorimi i një Plugin për Caching të Databazës
Caching i databazës është një mënyrë efektive për të ulur ngarkesën në databazën tuaj WordPress duke ruajtur përkohësisht rezultatet e query-ve. Në vend që të kërkohet databaza sa herë që një përdorues ngarkon një faqe, të dhënat e cache mund të shërbehen drejtpërdrejt nga memoria, duke përmirësuar kohën e përgjigjes dhe duke ulur ngarkesën e serverit.
Disa nga plugins më të njohur për caching në WordPress ofrojnë caching të databazës si pjesë e funksionaliteteve të tyre. Ja një përmbledhje e disa prej opsioneve më të përdorura:
W3 Total Cache
W3 Total Cache është një plugin gjithëpërfshirës për caching që përfshin caching të databazës, si dhe caching të faqes, objekteve dhe shfletuesit. Aktivizimi i caching për databazën në W3 Total Cache ju lejon të ruani rezultatet e query-ve të databazës, gjë që mund të jetë e dobishme për faqet me ngarkesë të lartë query. Megjithatë, për disa mjedise hostingu, aktivizimi i caching për databazën mund të mos japë përfitime të dukshme, prandaj është ide e mirë të testoni dhe të monitoroni ndikimin e tij në performancë.
WP Rocket
WP Rocket është një plugin premium i njohur për ndërfaqen e tij miqësore për përdoruesin dhe opsionet efektive për caching. Ndërsa nuk ka një funksionalitet të dedikuar për caching të databazës, opsionet e optimizimit të databazës së WP Rocket ndihmojnë në pastrimin e të dhënave të panevojshme, duke ulur ngarkesën në databazë. Caching i faqeve dhe objekteve në WP Rocket gjithashtu mund të ulë indirekt ngarkesën e databazës duke zvogëluar frekuencën e query-ve.
Benefitet e Caching të Databazës
Aktivizimi i caching për databazën mund të ofrojë disa avantazhe të performancës, veçanërisht për faqe më të mëdha ose me trafik të lartë:
- Ngarkesë më e ulët në Databazë: Query-t e cache ruhen përkohësisht, duke zvogëluar frekuencën e kërkesave në databazë dhe duke përmirësuar performancën.
- Koha më e Shpejtë e Ngarkimit të Faqeve: Duke tërhequr të dhëna nga cache në vend që të kërkohet databaza, koha e ngarkimit të faqeve zvogëlohet ndjeshëm.
- Trajtimi më i Mirë i Shpërthimeve të Trafikut: Caching i databazës mund të ndihmojë faqen tuaj të përballojë periudha me trafik të lartë duke minimizuar ngarkesën në server.
Edhe pse caching i databazës mund të përmirësojë performancën, monitoroni faqen tuaj pasi ta aktivizoni atë, pasi konfigurime të caktuara mund të përfitojnë më shumë se të tjerat. Gjithashtu, mbani mend se aktivizimi i shumë llojeve të caching mund të shkaktojë konflikte me disa ofrues hostimi, prandaj rregulloni cilësimet sipas nevojës.
6. Heqja e Tabelave të Përdorura nga Plugins e Vjetër
Kur plugins çaktivizohen ose fshihen, shpesh lënë pas tabela të papërdorura në databazën tuaj. Me kalimin e kohës, këto tabela të papërdorura mund të mbushin databazën dhe të zvogëlojnë performancën. Pastrimi i tyre është një mënyrë efektive për të mbajtur databazën të pastër dhe për të ulur ngarkesën e panevojshme në server.
Identifikimi i Tabelave të Papërdorura
Për të gjetur tabelat e papërdorura, filloni duke shqyrtuar tabelat e databazës dhe identifikoni ato që i përkasin plugins që nuk përdorni më. Shumica e tabelave të lidhura me plugin kanë një prefiks ose emër unik të lidhur me plugin. Për shembull, nëse një plugin ka shtuar një tabelë të quajtur wp_example_table dhe nuk e përdorni më plugin-in, kjo tabelë mund të jetë e sigurt për t’u fshirë.
Heqja Manuale e Tabelave të Papërdorura
Ja si të fshini manualisht tabelat e papërdorura nga databaza juaj WordPress:
- Bëni Backup të Databazës: Para se të bëni ndonjë ndryshim, sigurohuni që të keni një backup të plotë. Kjo do t’ju lejojë të riktheni databazën nëse diçka shkon keq.
- Hyni në phpMyAdmin: Hyni në panelin e kontrollit të hostit tuaj dhe hapni phpMyAdmin (ose një mjet tjetër për menaxhimin e databazës).
- Identifikoni Tabelat e Papërdorura: Shfletoni tabelat dhe identifikoni ato që nuk janë më në përdorim. Dokumentacioni i plugin-it ose emrat e tabelave shpesh mund të japin udhëzime.
- Fshini Tabelat: Pasi të keni identifikuar një tabelë të papërdorur, zgjidhni atë dhe përdorni opsionin “Drop” për ta hequr nga databaza.
Gjithmonë vazhdoni me kujdes kur fshini tabela, pasi disa plugins mund të ripërdorin të dhënat nëse i riaktivizoni më vonë.
Automatizimi i Pastrimit me Plugins
Nëse nuk ndiheni të sigurt duke fshirë tabelat manualisht, mund të përdorni plugins si Plugins Garbage Collector. Ky plugin skanon databazën tuaj për tabela të lëna pas nga plugins e çaktivizuara ose të fshira dhe ju lejon t’i hiqni me disa klikime.
Shënim: Si me çdo ndryshim të drejtpërdrejtë në databazë, sigurohuni që të keni një backup përpara se të kryeni operacione pastrimi për të shmangur humbjen e të dhënave.
7. Kalimi në një Sistem më Efikas të Databazës (Opsional)
Për përdoruesit e avancuar që kërkojnë të përmirësojnë më tej performancën e databazës, kalimi nga MySQL në MariaDB mund të jetë një opsion i shkëlqyeshëm. MariaDB është një zëvendësim i drejtpërdrejtë për MySQL që shpesh ofron përmirësime në performancë, veçanërisht për faqet WordPress me trafik të lartë. Është e optimizuar për shpejtësi, efikasitet dhe stabilitet, duke e bërë atë një zgjedhje të njohur mes zhvilluesve dhe ofruesve të hostimit të WordPress.
Avantazhet e Përdorimit të MariaDB
MariaDB ofron disa përparësi ndaj MySQL që mund të sjellin përmirësime në performancë:
- Performancë më e Shpejtë e Query-ve: MariaDB zakonisht performon më mirë në query të ndërlikuara, gjë që mund të jetë e dobishme për faqet me të dhëna të shumta ose ngarkesë të lartë query.
- Menaxhim më i Mirë i Burimeve: MariaDB përdor më pak memorie dhe CPU, duke ndihmuar në uljen e ngarkesës në server gjatë periudhave të pikut të trafikut.
- Caching i Përmirësuar: MariaDB përfshin opsione të avancuara për caching që ndihmojnë në përshpejtimin e query-ve dhe uljen e kohës së përgjigjes.
Kalimi në MariaDB mund të sjellë përmirësime të konsiderueshme në shpejtësi, por rekomandohet për përdorues të avancuar ose ata që kanë serverë të menaxhuar që mund të përballojnë konfigurimin.
Në Përfundim
Optimizimi i databazës së WordPress është një pjesë thelbësore e mirëmbajtjes së një faqeje të shpejtë, të përgjegjshme dhe të besueshme. Nga pastrimi i rregullt deri te teknikat e avancuara si indeksimi dhe kalimi i sistemeve të databazës, secila nga këto metoda mund të përmirësojë ndjeshëm performancën. Duke bërë optimizimin e databazës pjesë të rregullt të mirëmbajtjes së faqes tuaj, do të ofroni një përvojë më të mirë përdoruesi, do të ulni ngarkesën në server dhe do të përgatisni faqen për sukses afatgjatë.
Qoftë nëse jeni një fillestar apo një zhvillues me përvojë, zbatimi i këtyre teknikave do të ndihmojë për të mbajtur faqen tuaj WordPress në funksion të qëndrueshëm. Filloni me bazat, dhe me rritjen e sigurisë, eksploroni metodat më të avancuara të përmendura këtu për të maksimizuar potencialin e faqes tuaj.
